
To redirect your domain from HTTP to HTTPS there are 2 methods.
Method 1:
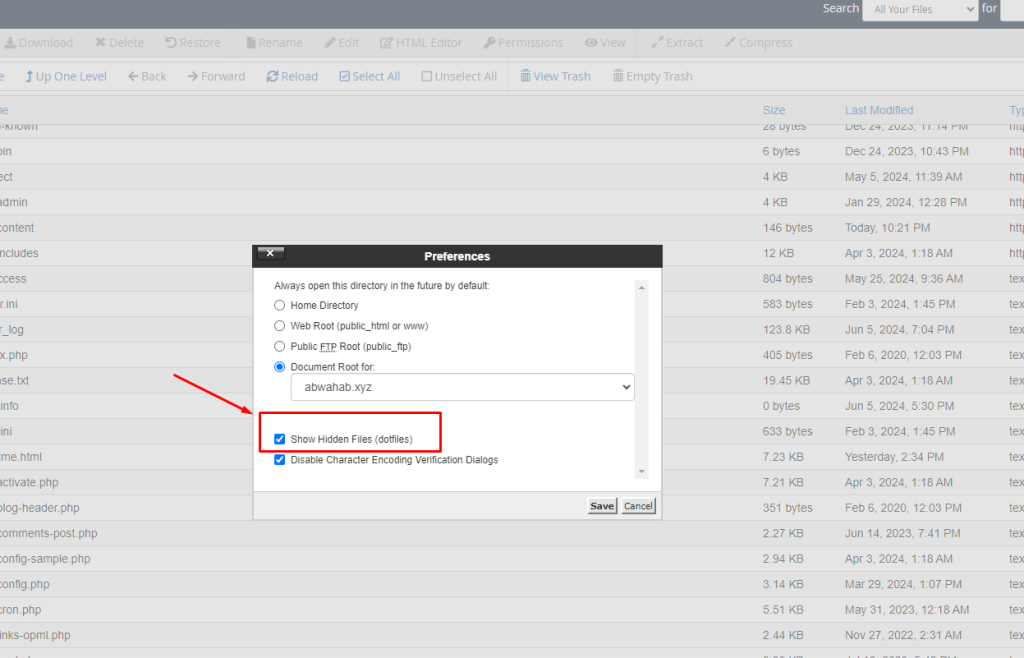
1. Log into your Cpanel and go to File Manager to Redirect HTTP to HTTPS

2. Go to public_html

3. Go to settings.

4. Check on Show Hidden Files and Save it.

5. Click on .htaccess and Edit. In the next popup again click Edit.

6. On the top paste
RewriteEngine On
RewriteCond %{HTTPS} off RewriteRule ^(.*)$ https://%{HTTP_HOST}%{REQUEST_URI} [L,R=301]
Click on Save Changes.

Now your domain has been redirected to https:// successfully.
Method: 2
1. Log into Cpanel, search for red and go to Redirects.

2. In 1 keep the Type permanent, in 2 select the domain, in 3 enter the https:// address, check on 4 and click on Add.

3. You will get a confirmation on the page, and your domain is redirected successfully to https.
If you face any problems in the process knock your technical team in the live chat, and they will assist you.
For more WordPress solutions visit our blog site – https://demo.shifathossain.com/